System Protection
Windows Server Backup uses drive imaging technology for data protection. BackupAssist allows you to take advantage of this backup functionality, while addressing some of the drawbacks. The result is a feature-rich, reliable and cost-effective data and disaster protection solution.
This document explains how to protect your computer using BackupAssist System Protection, including how to create a backup, manage the configurations and restore both data and applications.
Licensing
System Protection is a standard feature included with the BackupAssist license, and requires a BackupAssist license once the initial trial period has expired.
For license key activation / deactivation instructions, visit our Licensing BackupAssist page.
Online Whitepaper
Download the whitepaper as a PDF
Operating System Considerations
BackupAssist System Protection creates an image backup for Windows Vista, 7, 8 and for Windows Server 2008R1/R2 and 2012/R2 computers. For Windows Server 2003, Windows XP and older operating systems, the System Protection option will use NTBackup. NTBackup does not create an image backup, and it is therefore important to understand that the functionality available by having an image backup will not be available. For example, bare-metal recoveries and a Hyper-V granular restores require an image backup.
NTBackup can however be used to create a Windows SystemState backup and will use the System Protection features, including: backing up data, backing up VSS applications, reporting, scheduling and compatibility with different media types. The difference is the backups will be saved as a compressed data file, and not as an image. It is important to understand this when reading this document, and when planning your backup strategy.
Advantages and disadvantages of Windows Server Backup
BackupAssist provides a fully-featured and flexible image backup solution. The Windows image backup solution has limitations as well as advantages, and both are outlined below.
|
Advantages |
Disadvantages |
|
|
Many of these disadvantages can be overcome using the backup solutions in BackupAssist.
BackupAssist: Enhancements to Windows Server Backup.
System Protection adds significant management features that improve on Windows Server backup. These improvements make it easier to configure custom backup jobs. These improvements include:
- Scheduling : There are limitations when using the built-in Microsoft scheduler. BackupAssist adds significant management features to make sure that the backups are run correctly and reliably.
- Support for VSS applications : BackupAssist provides fully integrated support for Volume Shadow Copy Service (VSS) applications such as Exchange Server, SQL Server, SharePoint and Hyper-V.
- Support for removable disk cartridges : BackupAssist can back up to and restore from devices such as Tandberg QuikStor, Quantum GoVault and RDX.
- Support for fixed disks : BackupAssist allows you to backup to local fixed disks, eSATA disks and NTFS NAS destinations, which is not supported in the built-in Server 2008 and SBS 2008 wizards.
- Removable HDD management : BackupAssist will safely eject your HDD after a backup has completed and automatically remap a drive letter if it is incorrectly assigned.
- Media rotation schemes : The BackupAssist scheduling function allows you to select from different rotation schemes and to customize those schemes.
- Media reminders : BackupAssist will send reminder messages to the backup operator on what drive to connect to the computer so that the media rotation strategy is correctly followed.
- Reporting : Reports are emailed to selected recipients each time a backup job runs. These reports contain important details and statistics on the backup result.
- Scripting : With BackupAssist you can write scripts to run before and after a backup, including conditional scripts that run specific commands based on whether the backup failed or succeeded.
- Monitoring : Monitor the "live" progress of your backups - with BackupAssist you can monitor the live progress using an Administration Console.
- Remote management: The BackupAssist Central Administration console allows you to monitor and administer all of your BackupAssist computers from one location in real-time.
Windows Server & BackupAssist comparison
The Microsoft Windows Server 2008 and Small Business Server (SBS) 2008 provide a fully functional backup solution, but lack many of the features required for a comprehensive backup strategy. BackupAssist enhances the Microsoft Backup solution with a fully-featured, saleable and flexible suite of technologies. The chart below provides a detailed listing of these features.
Product comparison
|
Feature |
Server 2008 |
SBS 2008 |
BackupAssist |
|
|
Functionality |
||||
|
Easy setup and scheduling
|
|
|
|
|
|
Hardware support |
||||
|
Support for USB HDDs
|
|
|
|
|
|
Remote management |
||||
|
Monitor remote backups from a console
|
|
|
|
|
|
Reporting and notifications |
||||
|
Remind operator to insert media
|
|
|
|
|
|
Scripting |
||||
|
Run script before / after backup
|
|
|
|
|
System Protection Backup Strategy
A good backup strategy is important to protect your company in every recovery scenario. There are five critical points to consider when setting up a backup strategy. Each point is described below.
Last known recovery point
One very important factor to consider is that your backups should provide you with a last known good point for recovery. Consider the following story.
Some malware / virus infections may go undetected for several days. If the infection happened 3 days ago, and the only backup available is last night's backup, then the backup is effectively useless. However, if there is a backup from 3 days ago (just before the infection) then the server can be restored to the last known good point.
It is not always possible to know when your last known good point is - so for this reason it is important to have a variety of backups from different points in time. That means you need more than one backup medium (i.e. more than one disk to store your backups). These disks are then commonly divided into different sets - one set of backup media (in this case, disk) for daily backups, and another set of backup media for weekly backups. BackupAssist also gives you the option of having monthly and yearly backup disks for additional security.
Multiple removable media
When using a backup destination such as USB hard drives or RDX drives, it is recommended that multiple disks/cartridges are used as part of the rotation strategy. Due to the nature of Windows Imaging backups, the number of different points in history that we can restore from is correlated to the number of devices used for the backups.
|
Backup Device |
Recommended Number of Disks/Cartridges |
|
USB Hard-drive |
3 to 5 or more |
|
RDX drive |
5 or more |
Running a test restore
In addition to running backups successfully, the integrity of backups should be checked, on average, once a month to ensure that they are restorable. By frequently running a test restore, you will be able to confirm that the backups can be used in a real restore scenario. Test restores also give you practice in the restoration process so that you are aware of the steps and what is required.
Offsite storage of backup media
In order to protect your company data from physical events like natural disasters or theft of hardware, backups should be taken offsite and kept in a secure location. Although it is important to keep some backups on-site to be able to restore data quickly, is equally important to keep at least one backup a week off-site.
Keeping backups off-site enables users to restore their servers in the event of any such disasters. The convenience of being able to restore data immediately from on-site storage of backups should not deter users from also storing backups off-site.
We suggest that you store the daily backups on-site and the weekly backups off-site. (BackupAssist can even help you manage off-site backups using the Internet. For more information, visit our online product page: http://www.backupassist.com/BackupAssist/tour_Rsync.html)
Imaging backup scenarios
Imaging daily
When running a Windows Imaging backup daily to a removable device, a good strategy would be to use 5 disks - for example, 2 for daily backups and 3 for weekly backups. The two daily disks can be rotated across the daily backups (i.e. Monday and Wednesday's backup goes to Daily 1 and Tuesday and Thursday's backup goes to Daily 2). The three weekly disks can be swapped across the three weeks and the most recent weekly backup can be stored off-site. With multiple disks for the backups, you have a variety of restore points from which to choose. It is possible to alter this strategy - for example, 3 daily backup disks and 2 weekly disks, or 3 daily disks, 1 weekly disk and 1 monthly disk.
Imaging weekly
If there are constraints (excessive amounts of data, limited physical access to the server or procedural constraints) that make it impossible to image your system daily, it is still possible to have an effective backup system in place by running a Windows Imaging backup on a weekly basis.
For example, this scenario will still enable you to recover a system in the event of a disaster:
- Perform the drive imaging backups on a weekly basis (with 3 or more drives to enable media swapping).
- Use a different backup technology, such as a BackupAssist File Protection, to back up your applications and data on a daily basis.
In the event of a disaster, you can restore your system to the last image and then "roll forward" your data and applications from your daily backup.
Backup Considerations
Before creating a backup job, it is important to understand what backup and restore options are available. This section provides guidance on some key considerations.
Exchange VM Detection
If your backup job contains a Hyper-V guest with an Exchange Server, the authentication information for that guest should be entered into the Exchange VM Detection tab on the Selection screen when you create the backup job. With these credentials, BackupAssist can detect what guests have an Exchange Server, and list the EDB file available for each guest when you perform a restore using the Exchange Granular Restore console.
The Exchange VM Detection tab will appear when the Hyper-V role is installed and running on the server. If you are backing up multiple Exchange guests, each one should have the same username and password.
The Hyper-V process is automated but the restore requires both the Exchange Granular Restore Add-on and the Hyper-V Granular Restore Add-on licenses.
VSS Application backups
The Volume Shadow Copy Service (VSS) is a Microsoft Windows Service that creates a copy of an application's data so the data can be backed up while the application is running. This means the data will not change or be locked while a backup is taking place. VSS also supports live application restores, so you do not need to stop an application before restoring a previous version of it.
BackupAssist is VSS-aware, so File Protection, File Archiving and System Protection backups can detect VSS applications such as Exchange, SQL, Hyper-V and SharePoint. BackupAssist will display a VSS application directory as a green application container during the Destination step of the backup job's creation. You can select the container or individual components and BackupAssist will select the files that need to be backed up.
In some cases, only applications that are running will be detected. If an application is not listed, try re-starting it then click the Refresh button in BackupAssist.
For Windows Small Business Server 2003, a registry entry modification is needed to see an Exchange Server. See our online blog post, Backing up Exchange with SBS 2003, for more information.
Restore vs. Recovery
A restore is the process of accessing a backup and restoring it to the original (or a new) location, if your data is lost, corrupted or if you want an earlier version of that data. However, if your computer cannot start itself, you may need to perform a recovery.
A recovery is the process by which a computer is recovered after hardware has been replaced or an operating system failure has occurred, and your computer can no longer start itself. To perform a recovery you need a bootable media to start your computer, and an image backup that the bootable media can use to recover your operating system, data and applications.
System Protection can create the image backup used in the recovery process. It can also create an image backup to protect data and applications so they can be restored onto a functioning computer (as explained in this whitepaper). These two capabilities make System Protection a powerful and versatile backup technology. It is important to understand the difference between restore and recover so that both solutions can be implemented effectively.
The Recovery using a System Protection backup section of this whitepaper, explains how a System Protection image backup is used in the recovery process.
For more information on data recovery, see the Recover tab & RecoverAssist Whitepaper.
Windows SystemState
Overview
In previous versions of BackupAssist, Windows SystemState was called System State and it was available during the creation of a backup job. The Windows SystemState option is now selected by editing a backup job after it has been created. There are exceptions, as shown in the table below.
A Windows SystemState backup contains some of the important files, registry values and settings that are used by the Windows operating system. It does NOT back up the operating system itself. This means a Windows SystemState backup can be used to restore the settings your computer had at an earlier point in time, but it will not allow you to recover your computer. A Windows SystemState backup can be helpful if your computer is encountering errors and you want to restore your settings to an earlier point in time, before the errors occurred.
Because Windows SystemState requires a functioning computer, and can only restore Windows settings, we recommended that a bare-metal backup is used. A bare-metal backup can restore Windows SystemState data, and it can ALSO be used to perform a recovery of your computer, when used with a Windows recovery environment, like RecoverAssist.
Selecting Windows SystemState
Windows SystemState can be selected after a backup job has been created, if you have enabled the Windows settings. The exceptions, considerations and steps required are explained below:
This table shows what backup jobs can include Windows SystemState.
|
NTBackup (Windows 2003) |
File Archiving, File Protection and System Protection backup jobs |
File Archiving zip-to-tape backup jobs |
File Protection Rsync backup jobs |
|
|
During the creation of a new backup job |
YES |
NO |
NO |
NO |
|
By editing an existing backup job |
YES |
YES, if enabled |
YES |
NO |
To enable Windows SystemState:
1. Select the BackupAssist Settings tab.
2. Select Windows settings.
3. Tick Enable v6 compatible Windows SystemState selection.
Backup jobs created in earlier versions of BackupAssist (that included System State) will have the setting enabled by default in BackupAssist v7.
Zip-to-tape backup jobs will not need to enable this setting, to select Windows SystemState.
To select Windows SystemState:
1. Select the BackupAssist Backup tab.
2. Select Manage from the menu.
3. Select the backup job that you want to modify.
4. Select Edit from the menu.
5. Select Files and applications from the left pane.
6. Select Windows SystemState at the top of the data selection pane.
Data containers
The backupBackupAssist System Protection creates image backups that can be used to restore and recover your data. These backups can be full or incremental, and the Windows Volume Shadow copy Service (VSS) maintains historical information so that each backup can be restored from.
Key points:
- If you have Windows VSS on the data source, data can be backed up incrementally.
- Incremental backups overwrite the data in the image backup that has changed.
- Windows can create shadow copies (snapshots) of the data that was changed.
- Data that was overwritten by previous backups can be restored using a VSS snapshot.
On RDX drives and network destinations (e.g. NAS), shadow copies are not supported so Windows cannot maintain a backup history (snapshots of data that changed). This means restores can only be done from the last backup. A work around has been to put each backup into a different folder but this requires a full back up each time the backup jobs runs, which requires additional disk space
Key points:
- Windows VSS cannot maintain historical information (snapshots) on a NAS or RDX device
- Data can only be restored from the last backup.
BackupAssist overcomes these Network / RDX destination limitations, by implementing Data containers. A Data container is a VHD file that System Protection backups can be stored inside of. The Data container is created on the destination media and each time the backup jobs runs, the container is mounted and treated as a local disk. Because the Data container is seen as a local disk, Windows can maintain shadow copies of data that changed (was overwritten), so that it can still be restored from.
When using a Data container for System Protection backups to NAS and RDX destinations:
- Data (in the backup) that has changed can still be restored, because snapshots are maintained
- Folders are not needed to provide different restore points, saving valuable disk space and time.
RDX granular restore: When Windows detects an RDX drive, it will compress the data that is being backed up. This compression means that individual files cannot be restored. By using a Data container, Windows will see the destination as a local drive and not compress the data. BackupAssist will therefore be able to restore individual files from an image backup stored on an RDX drive.
Portable backups: Enable portable backups for RDX, Network location, External disk and Local drive destinations. On Windows Server 2008R2 and later, you can copy a backup image to another device, but only the last backup can be restored because you cannot copy the shadow copy (snapshot). If the backup is in a Data container, the snapshot can be moved and all backups can be restored from.
Supported Systems
Data containers are supported on Window Server 2008 R1/R2 and SBS 2008/2011 and later operating systems.
Helpful hint: BackupAssist automatically mounts Data containers when backups and restores are performed. However, there may be times when you want to do this manually. For example, if you want to check what is inside a Data container or have it available for another task. To manually mount a Data container, please refer to the steps outlined in our blog article.
BackupAssist Settings
When creating a backup job, there are some global settings that should be configured in BackupAssist. If they are not configured, you will be prompted to complete them during the creation of your first backup. It is recommended that this is done in advance.
BackupAssist's settings can be entered and modified using the selections available in the Settings tab. Clicking on the Settings tab will display the selections as icons. Four of these are used when creating new a backup job and each one is described below:
Backup user identity
Backup jobs require an administrator account with read access to the data source, and full read-write access to the backup's destination. It is recommended that a dedicated backup account is created for this purpose. The account's details are entered using this menu item, and your backup jobs will be launched using these credentials. The account's permissions will be validated both when the backup user identity is entered and when the job is executed. If no account is specified or the account has insufficient permissions, the backup job will fail and note the error in the backup report.
A video explaining the creation of a backup user identity can be found on our, Videos Webpage.
Email server settings
This menu item is used to enter the details of the SMTP server used by BackupAssist to send email notifications. The SMTP server must be configured if you want to have an email Notifications step included when you create a backup job.
Email address list
This menu item is used to define and store the email addresses of potential notification recipients. The list will be used to populate the recipient selection screen when configuring an email notification for a backup job. Any email addresses entered during the creation of a new notification are automatically added to the Email address list.
Network paths
This option allows you to enter access credentials for networks, domains and drives that the default account (specified in the Backup user identity) does not have access to. Enter or browse to the location and add it to the Path list. The Edit option will allow you to enter an authentication account, specifically for that path. When you create a backup job to a remote location, that location will be automatically added here.
Having multiple connections to a resource using the same logon credentials can generate a Windows error, such as the BA260 NAS error. It is therefore recommended that you avoid having mapped shares on the computer running BackupAssist that are the same as the paths configured in BackupAssist.
Windows Settings
System Protection creates a full image backup the first time it runs to a destination, but further backups will usually be incremental. This is achieved by scanning and comparing the data to be backed up and the data in the destination image to see what data changed, and only the data that has changed will be updated.
Scanning can take some time, but can be avoided by enabling “incremental reading” using the option under the Setting tab > Windows Settings > Enable Incremental Windows Image backups.
Creating a System Protection Backup
The following instructions describe how to create a backup job using BackupAssist System Protection.
Launch BackupAssist and follow the steps outlined below:
1. Select the Backup tab, and click Create a new backup Job
2. Select System Protection
If this is the first time you have created a backup job, you will be asked to provide a Backup user identity if one has not been defined. See the section above, BackupAssist settings, for guidance.
3. Selections: The selections screen is used to select the data and applications that you would like to back up. Any VSS applications detected will be displayed here as application directory containers.
An Exchange VM Detection tab will be available if you are backing up an Exchange VM guest. To learn more about this feature, see the Backup Considerations section.
A System Protection backup creates an image backup that can be used to restore data, or recover your entire system when used with a bootable, recovery media. For this reason there are two selections to choose from:
- Back up the Entire System . This option will create an image of your system that can be used to perform a full recovery of your computer. The Critical Volumes are selected by default and include bare-metal recovery data.
- Back up selected items only . This option is used if you only want to create a backup of files, folders and applications. The option will allow you to deselect Critical Volume's (bare-metal) and select specific VSS containers and drives.
You can select specific data within a drive (e.g. C:) if the back up is to a Removable disk. To do this, modify the backup job after you save it using the Manage menu on the Backup tab.
The data selection screen includes the following options:
- Critical Volumes : This data is required for a bare-metal backup. The backup can be used with a bootable recovery media to recover your computer, after hardware has been replaced or an operating system failure has occurred and your computer can no longer start itself.
- Estimate size: This tool is useful for planning the backup destination space.
4. Destination media: The destination screen is used to select the type of media that you want to back your data up to. This step's name will change to the media type selected, when you click next.
The Enable Data container, option is available for the following destinations: RDX drive, Local hard drive, Network location and External disk. A Data container is a file that the backups will be stored inside of. The Data container is created on the destination media and each time the backup jobs runs, the container is mounted and treated as a local disk.
Data containers are supported on Window Server 2008 R1/R2 and SBS 2011 and later operating systems.
Note: System Protection backups on RDX drives cannot be used to restore individual files unless Data containers are used. This applies to Windows Server 2008R2 and later.
Select a device for your backup destination, and click Next.
5. Schedule: This screen is used to select when and how often you would like a backup job to run and how long you would like the backup to be retained for. A selection of pre-configured schedules, called schemes, will be displayed.
- The schemes available will depend on the type of destination media selected in step 4.
- Clicking on a scheme will display information about the schedule used.
- The schedule can be customized after the backup job has been created.
Select an appropriate scheme, and click Next.
For more information about creating custom schedules, see the Manage backups - Scheduling section of this whitepaper.
For more information about planning a schedule, refer to the BackupAssist Scenarios guide.
6. Set up destination: This screen is used to configure the location of the media selected in step 4.
- The options presented will change with the type of media selected.
- If your media is removable, you can set the media to eject after the backup job has finished.
If your destination is a Data container, the container size and location is set using this screen.
- You will need to provide the destination path, the location where the Data container will be created.
- For an RDX or External disk destination, Use all available space will be selected by default. It is important to review this setting to ensure it is appropriate.
- For a Local hard drive and Network location, set the size manually by using the field provided, or select the Use all available space option.
- The size of a Data container cannot be changed once the backup job has run.
- The Use all available space selection will use all available space, up to 2TB.
Configure your backup destination, and click Next.
Mail Server: If you have not configured an SMTP mail server for BackupAssist, you will be prompted to provide those details after the backup destination step has been completed. See the BackupAssist settings section.
7. Notifications: Once a backup job has completed, BackupAssist can send an email to inform selected recipients of the result. This email notification can be enabled during the creation of a backup job, if the mail server has been configured.
To enable email notifications:
a. Select, Add an email report notification.
b. Enter recipients into the Send reports to this email address field.
c. Enter recipients into the Also send reports to this email address field. You can then select the condition under which the email should be sent, using the drop-down box.
After the backup job has been created, you can modify the notifications by adding and removing recipients, setting additional notification conditions and including print and file notification types.
To learn more about notification options, see the BackupAssist Backup tab whitepaper.
8. Prepare media: If you selected a portable media device as your backup destination (such as an RDX drive or an external drive) you will be given the option to prepare the media for BackupAssist. BackupAssist will write a label onto the media so that it can recognise what media has been attached, and determine if it is the correct media for your backup schedule.
To enable media detection:
a. Select, Let BackupAssist keep track of your media.
b. Select what you would like BackupAssist to do, if the wrong media is inserted.
c. Select what you would like BackupAssist to do, if new or unrecognized media is inserted.
BackupAssist will display all removable media that are currently attached, along with a text field and drive designation drop-down box, which can be used to provide a label for the media.
To prepare your media:
d. Enter the name and drive designation to be used for each media device listed.
e. Select Prepare for each media device listed.
BackupAssist will write the label to the media so that it is able to recognize the media and ensure that the correct media is being used on the correct day.
9. Name your backup: Provide a name for your backup job, and click Finish.
10. Next Steps: If you are creating a backup of your entire system for use in a recovery, you can use this option to launch the RecoverAssist builder and create and bootable recovery media.
Your System Protection backup job has now been created.
Important: Once a backup job has been created, it should be reviewed and run using the Manage menu. This menu provides additional options to configure your backup. See the section, System Protection backup management.
Important : Once a backup job has been run and a backup created, a MANUAL test restore should be performed to ensure the backup is working as intended. To perform a test restore, refer to the section , Restoring from a System Protection backup.
Restoring from a System Protection Backup
This section provides instructions on how to restore data and applications from a System Protection image backup. The next section on page 17 explains how to an image backup is used in a system recovery.
To restore data from a System Protection backup, start BackupAssist and follow these steps:
1. Select the Restore tab
The Restore tab has a Home page and a Tools menu. The Home page is the default screen and the recommended starting point for performing a restore. The Tools menu should only be used by experienced administrators or users being assisted by technical support.
2. From the Home page, select the type of restore you want to perform. When you select one of the restore categories provided, BackupAssist will locate the corresponding backups for you.
- Files and folders will display all data backups and all VSS application backups.
- Applications will display backups that contain VSS applications, and exclude data only backups.
- Exchange , SQL or Hyper-V, will display all backups that contain the selected application. Selecting an application type will display application specific restore tools (e.g. Hyper-V Granular Restore and SQL Restore) as well as the Restore Console.
3. Once you have selected the type of restore you want to perform, the Home page will display all backups catalogued by BackupAssist that match your selection. The backups will be grouped by the backup's source location, and by the restore tool that can be used.
- If a backup can be used by two restore tools, it will appear in two groupings.
- If a backup contains data from multiple locations, it will appear in a grouping for each location.
Select the required Restore tool.
For a System Protection backup, the restore tool that will be displayed for both data and VSS applications is the Restore Console . How to use the Restore Console is explained in the next step.
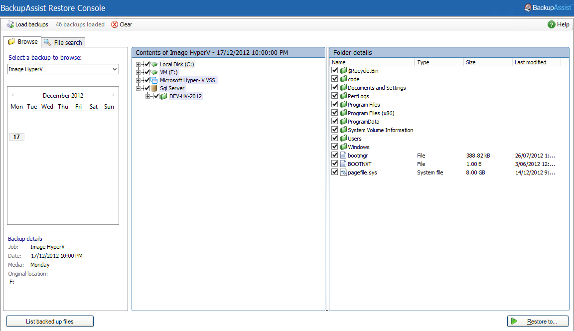
4. Restore console - backup and data selection
If selected, the Restore Console will open and load all of the backups that were listed on the Home page. The next step is to locate the data you want to restore, from the loaded backups.
The Restore Console provides two tools to locate your data:
- The Browse tab. Select this tab if you know the backup and date you wish to restore from, or if you need to restore an entire backup set.
a. Use the drop-down menu to choose the backup that you want to restore from.
b. Use the calendar to select the date you want to restore from.
c. Use the middle panes to expand the backup set.
d. Select the data to restore.
e. Click Restore to at the bottom right of the window.
- The Search tab. Select this tab to search all of the loaded backups for the data you want to restore. You can display data filtered by name, date, size and type, for all backups. The results can be compared (e.g. the dates of two files) to identify the correct data selection.
a. Enter your search term (The search accepts wild card searches, such as *.log or *.doc).
b. Select a filter/s if required.
c. Click the Search button.
d. Select the data to restore.
e. Click Restore to at the bottom right of the window.
If the backup is not present, or if you wish to load additional backups, select the Load backups option. Click Load all known backups to load all backup catalogues.
For more information about data selection, refer to the Restore tab whitepaper.
5. Restore console - restore destination selection
When you select Restore to, a window will open showing the Backup location, the Restore to destination and the Restore options.
a. Review Backup location: Change the selection if the backup was moved after it was created.
b. Review Restore to: Leave the Original location selected or chose an Alternative path.
Restoring to an alternate location will use a minimal path. For example, restoring a single file to an alternate location will copy the file to the location without re-creating the original folder structure.
c. Review the Restore options:
- Select one of the following: Overwrite all existing files, Do not overwrite existing files or Only overwrite older files.
- The option, Restore NTFS security attributes will be selected by default.
d. Selecting Create a log file listing all processed files, will create a file that lists the success or failure of each file. The log is opened by selecting the log file’s link in the backup report.
e. Queue all backup jobs when a restore is running, is selected by default.
f. Click the Restore button to restore your data.
If BackupAssist cannot access the backup location you will be prompted to either connect the appropriate media or specify an alternate location where the backup can be found.
The restore will run from the destination window and a Report link will appear once the restore has finished.
g. Select Done.
Your System Protection restore has now been completed.
Important: Only backups made with BackupAssist v5.3 or later will show up in the Restore Console.
Helpful hint: If you backed up a Hyper-V machine using System Protection, and selected Hyper-V on the Restore tab's Home page, the Hyper-V Granular Restore tool will be displayed (as well as the Restore Console) and can be used to restore files from within a Hyper-V guest. For instructions on how to use this tool, see the System Protection for Hyper-V whitepaper.
Recovery Using a System Protection Backup
This section provides an overview of the BackupAssist recovery process. It is important to understand the link between a System Protection backup and RecoverAssist, because both technologies are used together to perform a recovery.
Overview
A recovery is the process by which a computer is recovered after hardware has been replaced or an operating system failure has occurred, and your computer can no longer start itself. To perform a recovery you need a bootable RecoverAssist media to start your computer, and an image backup containing the computer's operating system and data.
Once the computer has been started, RecoverAssist will create a recovery environment (on your monitor), which can access your System Protection image backup, and recover your operating system, data and any applications that were included in the image backup.
System Protection creates an image backup of your entire system, known as a bare-metal backup.
BackupAssist's RecoverAssist feature creates a customized, bootable recovery disk.
RecoverAssist
RecoverAssist is accessed through the BackupAssist Recover tab. It will use a wizard to create a customized, recovery disk using the local machine or a Windows installation disk.
For instructions on how to create a bootable RecoverAssist media, and how to use it with a System Protection backup, refer to the whitepaper, Recovery tab - RecoverAssist whitepaper.
The RecoverAssist whitepaper contains instructions on
- Bare-Metal backups and recoveries.
- How to create a bootable, Recovery media.
- How to recover a Windows Server using RecoverAssist and a System Protection image backup.
System Protection Backup Management
Once you have created a backup job, you can modify the settings and access advanced configuration options using the management screen.
To access the backup management screen:
1. Select the BackupAssist, Backup tab.
2. Select Manage from the top menu. A list of all backup jobs will be displayed.
3. Select the backup job you want to modify, and select Edit.
4. Select the required configuration item on the left. Key configurations are described below.
To learn more about the backup management options, see the Backup tab whitepaper.
Imaging options
Imaging options provides configurations that can be applied to an existing System Protection backup.
Quick Catalogue:
Selecting this option means the cataloging phase is done without mounting the VHD (Virtual Hard Disk) file. That means that the catalogue does not contain the details of the files and folders that were backed up, it only contains the other metadata associated with the backup, such as backup destination, VSS metadata and VSS snapshot ID.
Because the quick catalogue does not contain an index of files and folders, you cannot search for a specific file or folder in the restore console. The restore console does allow you to browse the files and folders in the backup, however it does this by mounting the backup VHD rather than using the data in the catalogue. This means that the backup must be available.
Data container options:
You can modify the size settings of a Data container, if the container does not exist. For example, if the backup job has not been run or if the container has been manually deleted.
To modify the size select Destination and go down to Data container options:
- Container size (GB): Use the up and down arrows to set the size of the Data container.
- Use all available space: Tick this box and all available space on the destination device will be used by the Data container, up to 2TB.
Scheduling
Selecting Scheduling will display the Scheduling options. You can use this screen to change the following settings for your scheme's daily backups: the time the backups run, how many times a day the backups run and the days of the week each backup runs on. If you selected a scheme with archive backups (e.g. weekly, monthly), you can also specify when each archive backup will run. The current scheme is shown, along with two pop-up menus: Select a new schedule and Customize schedule.
Select a new Schedule: This will display the pre-configured backup schemes that you chose from during the creation of your backup job. The selections available will depend on the type of destination media you have selected. You can select a different scheme using this option.
Customize schedule: This selection can be used to modify each scheduled backup within your current scheme. The customizations available will depend on the type of backup media used.
The Method selection can only be Automatic. This is because when a System Protection backup job runs, it scans the data, identifies what has changed and updates the backup image (VHD file) with the data changes. This means you have a full image backup that is updated incrementally. In some circumstances (a new destination or a change to the backup job) a full backup will still be performed.
Selecting the Incremental Windows Image Backups option on the Settings tab (under Windows settings) makes Windows flag any data that changes, so that when a System Protection backup job is run, it does not need to scan the data selection to know what has changed. This makes the backup a lot quicker, but there is a performance overhead between backups due to Windows keeping track of the changed data. Also in some circumstances (a change the backup job's settings or destination media) a full scan may be required.
For additional information on the Scheduling screen, please refer to the Backup tab whitepaper.
Files and applications
A new System Protection backup job will back up an entire disk or application. However, under the Files and applications menu item, you can modify your backup job by selecting specific files and folders, or individual components within a VSS application.
The Volume Shadow Copy Service (VSS) is a Microsoft Service that creates a copy of an application's data (e.g. Exchange and SQL) so the data can be backed up without interfering with the application. BackupAssist will automatically detect locally running VSS applications and list them for selection during the Destination step of the backup job creation. In some cases, only applications that are currently running will be detected. If an application is not listed, try re-starting it and then click the Refresh button in BackupAssist.
If your backup job contains a Hyper-V guest with an Exchange Server, the authentication information for the guest should be entered into the Exchange VM Detection tab. Select the File and applications > Exchange VM Detection tab. With these credentials, BackupAssist can detect what guests have an Exchange Server, and list the EDB file available for each guest when you perform a restore using the Exchange Granular Restore console.
The Hyper-V process is automated but the restore requires both the Exchange Granular Restore Add-on and the Hyper-V Granular Restore Add-on licenses.
Open files: VSS writers
If you selected a VSS application, it is recommended that you disable the Enable VSS writers option. If a VSS application is detected, the Volume Shadow Copy Service and Enable VSS writers options will be selected by default. VSS writers contact all applications before and after a backup. This process is slow and can cause the VSS application to register that a backup has been completed when it has not.
System Protection Backup Report
The reporting capabilities of BackupAssist greatly enhance the reliability and accuracy of backup jobs. The reports show useful information such as how the backup process went and whether the media rotation scheme was followed.
Below are some key sections of the backup report:
Errors / Warnings Summary: Shows the status of the backup, plus a list of any warnings or errors. This is displayed at the top of the report so you can see any important messages quickly.
Backup Job: Shows the backup job's vital statistics, such as the backup's duration and the media used.
Recovery Options: This section explains the BIOS, EFI and Hyper-V guest recovery options available for each System Protection backup.
Destination Check: Shows any problems encountered with the backup's destination, such as incorrect backup media being detected (due to human error in the media rotation process) or if no media is detected at all.
Drive Image: Displays a log of what happened during the backup.
Media Usage
Shows media information, including:
- Space used by this backup
- Space used by previous backups (USB HDD / Local disk only)
- Free space on the media
- The actual size of a backup, with the compression ratio (RDX only)
- Backup versions on the media
Appendix I - Block Level Backup Technology
The concept of full and differential backups through block-level backup technology is different to the traditional concept of full and differential backups found with file-based backups. When a backup of a disk is performed using block-level backup technology, the backup engine will create a full or a differential backup based on the comparison of the current state of the disk and any previous backups of that disk available on the backup destination. If there are no backups of the drive on the backup destination, the backup engine will create a full backup of the drive at that destination. Any subsequent backups of the drive to the same backup destination will be differential backups based on the differences between the current state of the disk and the backup on the destination.
Let us take a look at a situation where you are backing up C: drive to an external hard-drive on Monday (refer to Monday's backup in the figure below). If you imagine C: drive as being made up of blocks A, B, C, D, E, F, G, H, then the first block-level backup of C: drive to the USB hard-drive will be a full backup.
All subsequent backups of C: drive to the same external hard-drive will be differential backups where only the differences are backed up. If you run another backup of C: drive on Tuesday (refer to Tuesday's backup in the figure below), the differences will be backed up to the external hard-drive to create a new full backup.
Upon examination of the backup destination (refer to Tuesday's backup in the figure below), you notice that:
- The most recent full backup (I-J-C-D-E-F-G-H) is always available.
- Past backup versions (A, B) are always available.
Block-level backup is space efficient as only the block-level differences are stored. In addition, the previous backup versions get deleted as the drive gets filled up.
If you run a third backup of C: drive on Wednesday (refer to Wednesday's backup), the block-level backup engine will compare the current state of C: drive to the full backup on the destination and backup only the changes. Once again, the backup destination will show:
- Most recent full backup is always available. Now, it is K-J-L-M-E-F-G-H.
- Past backup versions available.-(A, B), (I, C)
When the backup device is full, the oldest backups are automatically discarded. E.g. In the first backup v1 of blocks A & B would be deleted to free up space. If more space is required, the second backup of blocks I & C would be deleted next.

Belgium
Canada
Germany
Italy
France
Spain
United Kingdom

